Automatiske recept-anmodninger
I forbindelse med dosisdispensering, har FMK implementeret funktionalitet som ved en recepts snarlige udløb på en dosisdispenseret ordination, vil generere en recept-anmodninger, som sendes til den relevante læge. Dette for at gøre den pågældende læge opmærksom på at recepten skal fornyes for at dosisdispensering kan fortsætte, uden at apoteket eller patienten behøver tage kontakt til lægen.
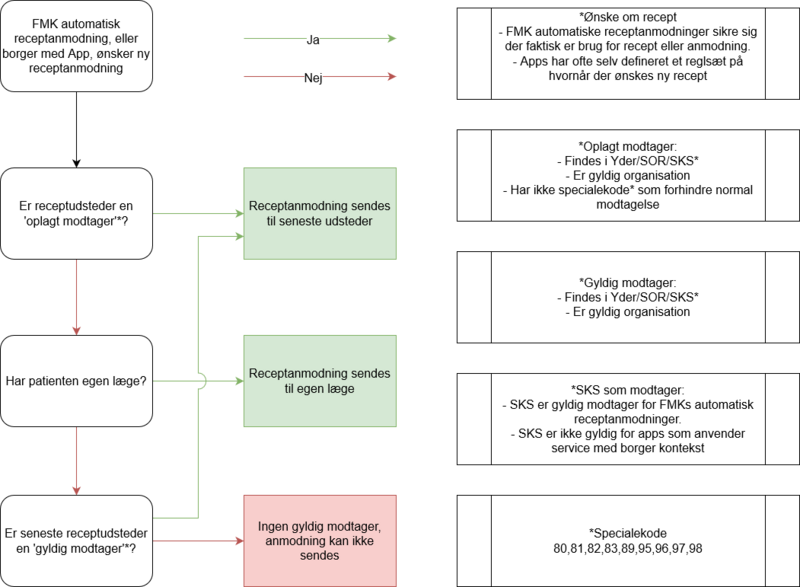
Når apoteket påbegynder arbejdet med en dosisrulle, gennemgår FMK samtlige ordinationer for om den længest gyldig og valide recept er ved at udløbe indenfor en given mængde dage. Denne grænse er under normale omstændigheder sat til 40 dage.
Receptanmodningen vil som udgangspunkt blive sendt til udstedende læge, medmindre denne ved receptens oprettelse har identificeret sig med en af følgende speciale-koder, eller at udstedende læges organisation ikke længere er gyldig:
| Kode | Betydning |
|---|---|
| 80 | Almen Lægehjælp |
| 81 | KFA-Vagtordning |
| 82 | Kak Vagtlægehjælp |
| 83 | Vagtlægehjælp |
Skulle udstedende læge være identificeret med en af disse koder, eller er udsteders organisation ikke gyldig, vil FMK sende recept-anmodningen til patientens egen læge i stedet.
(Bemærk: Har patienten ikke en egen læge, eller kan denne ikke bestemmes, vil receptanmodningen blive sendt til udstedende læge, såfremt dennes organisation er gyldig. Er organisationen ikke gyldig, sendes ingen anmodning, da der ikke kan findes en gyldig modtager)
De automatisk genererede recept-anmodninger tager ikke højde for hvilken organisation lægen tilhører. Hvis den udstedende læge har lavet den udløbende recept som en del af dennes arbejde på fx et sygehus (SKS organisation), vil recept-anmodningen også blive sendt til denne organisation. Dvs. de automatiske recept-anmodninger kan blive sendt til enhver organisations-type. Det er dog ikke sikkert det endnu er understøttet i de enkelte systemer. Derfor kan det forekomme at anmodningen forbliver ubesvaret. Målet er at alle systemer hvor lægen er en kendt brugertype, får understøttelse af at hente recept-anmodninger for dennes organisation.
FMK forsøger så vidt muligt med de automatisk recept anmodninger at tage højde for om der allerede ligger recept anmodninger til den pågældende ordination. Dvs har FMK eller anden indenfor den seneste tid (p.t. 14 dage) allerede afsendt en recept anmodning, så oprettes der ikke endnu en anmodning.
På længere sigt skal de automatisk genererede receptanmodninger kunne sendes til både personer med CPR, eCPR og “Medicinkort til institutioner”. Indtil det er sikret at alle systemer kan håndtere at få receptanmodninger på eCPR og “Medicinkort til institutioner”, vil FMK kun sende for CPR.

